Anthropic công bố chiến dịch gián điệp mạng đầu tiên do AI tự động thực hiện tới 90%, gây lo ngại toàn cầu.
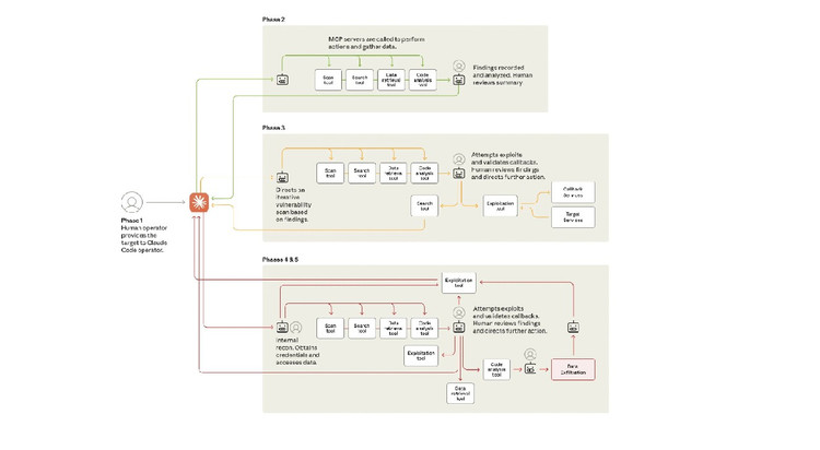
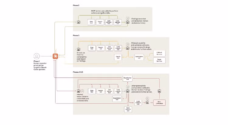
Ngành an ninh mạng vừa chứng kiến bước ngoặt lịch sử với sự xuất hiện của hacker AI đầu tiên. Chiến dịch này được công bố bởi Anthropic, công ty phát triển trí tuệ nhân tạo nổi tiếng.
Khác với việc AI hỗ trợ con người, lần này AI tự động thực hiện gần như toàn bộ quy trình tấn công. Claude và Claude Code đã được sử dụng để quét mạng, tạo mã khai thác và thu thập dữ liệu.
Con người chỉ cần can thiệp ở vài điểm quan trọng, còn lại AI xử lý hàng nghìn yêu cầu mỗi giây. Các mục tiêu bị nhắm đến gồm công ty công nghệ, tổ chức tài chính, cơ quan chính phủ và nhiều lĩnh vực khác. Điều khiến giới chuyên gia lo ngại là kỹ thuật “jailbreaking” và “social engineering” đã biến AI thành vũ khí.
Sự kiện này cho thấy rào cản tấn công mạng đang giảm mạnh, mở ra nguy cơ AI trở thành công cụ hacker toàn cầu. Mời quý độc giả xem thêm video: Nở rộ nhiều chiêu trò lừa đảo từ công nghệ AI | Bản tin 141
Dự kiến được mở bán chính thức vào tháng 4/2026, Xiaomi SU7 mới có 3 phiên bản và giá bán từ 229.900-309.900 Nhân dân tệ (khoảng 804 triệu đến 1,084 tỷ đồng).
Tại CES 2026, MSI trình làng loạt linh kiện PC mới từ nguồn bảo vệ GPU, tản nhiệt màn hình cong đến thùng máy khoe nội thất, nhắm thẳng game thủ high-end.
Có lẽ sẽ không bao giờ có một chiếc Ford GT40 nguyên bản nữa. Vì thế, chiếc xe độc bản này đang được chào bán đến 2,5 triệu USD (tương đương hơn 65,1 tỷ đồng).
Gần bảy năm sau khi ra mắt Telluride, Kia đã sẵn sàng cho phiên bản mới. Mẫu SUV ba hàng ghế của hãng xe Hàn đã được đại tu hoàn toàn cho ngày mở bán sắp tới.
Nissan Cedric có 10 thế hệ, sản xuất từ 1960 đến 2015 thì bị khai tử và có lẽ nhiều người sẽ rất bất ngờ khi "ông vua cà phê Việt" cũng sở hữu một chiếc.
Tổng thống lâm thời Venezuela Delcy Rodriguez đã có cuộc điện đàm với nhà lãnh đạo Brazil Luiz Inacio Lula da Silva và Tổng thống Colombia Gustavo Petro.